Hi All,
Good Day!
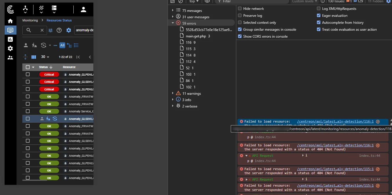
Need help for Anomaly Detection Service getting resource not found when clicked on Resource status page.
Centreon version - 24.04.18 (issue started when upgraded to 24.04.18)


Appreciate your prompt response.
Thank you.
Hi All,
Good Day!
Need help for Anomaly Detection Service getting resource not found when clicked on Resource status page.
Centreon version - 24.04.18 (issue started when upgraded to 24.04.18)


Appreciate your prompt response.
Thank you.
No account yet? Create an account
Enter your E-mail address. We'll send you an e-mail with instructions to reset your password.